1. 서 론
전 세계의 태양광발전시스템 누적 설치 량이 2017년도 말 394 GW에 이르렀으며, 2017년도만 약 90 GW가 설치되었다. 국내에서도 태양광 설비의 보급량이 확대되어 2016년 말 누적 설치량이 6 GW를 초과하였다1). 태양광설비의 가격 하락의 영향과 전력사용요금의 증가, 이산화탄소가스 저감 등 신재생에너지원의 확대보급 정책으로 태양광
설비의 보급이 보급이 급속히 증가되고 있다. 태양광설비의 누적 설치 량이 많아지면서, 시스템의 고장도 증가되고 있는 실정이다. 태양광설비의 경우 고장이 발생되더라도 육안으로 고장 유무를 확인하는 것이 어려우며 전용 진단 툴을 사용하여야 한다. 이러한 이유로 모니터링시스템의 설치가 확대되고 있으며, 대부분이 중대용량 이상의 시스템에 적용되고 있다. 선진국을 중심으로 주거용 설비에도 모니터링 기능을 갖는 태양광발전시스템이 판매되고 있으며, 일본의 경우 일사량 대비 실제 발전량이 낮을 경우, 고객에게 설비의 이상 유무를 알려주는 PV-Dog라 불리는 유상서비스도 시행 중에 있다. 최근에는 시스템의 고장을 즉시 발견하고 유지보수가 용이하도록 태양전지 모듈 레벨의 진단장치 등이 개발되어 설치되기도 하지만, 비용적인 문제로 인하여 많이 설치되지 못하고 있는 실정이다. 또한 태양광발전모니터링 시스템의 경우 과거 단순 계측을 통한 확인이 주요 목적이었다면, 최근에는 시스템의 손실분석, 진단 등의 기능을 부여한 인공지능 시스템이 개발되고 있다. 태양광발전시스템의 고장률을 분석한 보고서에 따르면, 과거 인버터시스템의 고장이 높았던 반면, DC 계통의 연결 커넥터, 모듈의 정션박스 연결부위 등에 대한 고장, 모듈의 바이패스 다이오드 고장 등의 고장률이 상승되고 있다2). 본 논문에서는 태양전지모듈의 음영 또는 고장 발생이 되었을 때, 발생되는 열적, 전기적 특성을 적용한 고장진단 센서 개발과 센서를 적용한 고장진단 알고리즘 및 모니터링 시스템 구축운영에 대하여 소개를 하고자 한다. 또한 알고리즘의 적용 평가를 위해 인위적인 음영 조건에서 센서 동작 및 연간 모듈 표면과 정션박스 내부온도 측정 분석하였다.
2. 태양전지 모듈의 열적 · 전기적 특성 조사
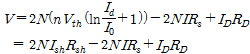
일반적인 결정질 태양전지모듈의 경우 바이패스 다이오드가 3개 적용된 제품이 대부분이다. 바이패스 다이오드의 경우 일반적으로 PN 정션이 부분적으로 파괴된 단락 고장이 대부분이라고 보고되고 있다. 모듈 내부에서 바이패스 다이오드의 단락 고장이 발생되면 모듈내부 회로가 단락 회로가 구성되어 내부적으로는 단락전류가 흐르게 된다3,4). 태양전지모듈 1장에서 Fig. 1과 같이 음영이 발생되었을 때 흐르는 출력전압은 식(1)과 같으며, 바이패스 다이오드가 1개가 단락고장이 발생되었을 때 흐르는 출력전류는 식(2)와 같다5). 제안된 수식은 하나의 이상적 다이오드 모델에 기반 하여 도출되었다. 단락고장 바이패스 다이오드 1개를 갖는 모듈에서 다이오드로 흐르는 전류는 시스템이 동작 중일 때와 시스템이 정지되어 있는 상태 각각 특성이 다르게 나타난다.
(1)
(2)
여기에서,
는 출력전압,
은 바이패스 다이오드에 병렬로 연결된 직렬 셀의 수,
는 바이패스 다이오드 양단에 걸리는 전압,
는 셀의 직렬 저항,
는 출력 전류,
는 바이패스다이오드 순방향 전압강하,
는 셀 병렬저항에 흐르는 전류,
셀의 병렬저항,
단락고장 바이패스다이오드로 흐르는 전류,
단락고장 바이패스다이오드의 저항 값이다. 식(1)과 식(2)의 값에서
와
의 값은 거의 0 V에 가까운 값이다. 즉, Fig. 1과 같은 등가회로의 1/3의 모듈에서 음영상태의 출력전압과 단락고장은 갖는 바이패스 다이오드의 모듈에서 출력전압은 거의 같은 결과 값을 나타낸다. 즉, 모듈의 출력전압을 이용하여 음영과 바이패스 다이오드 단락고장은 갖는 모듈 구분은 불가능하다. 다른 연구결과에 따르면 손상된 바이패스 다이오드가 포함된 PV 모듈은 개방전압 감소뿐만 아니라, 태양전지의 온도 상승을 야기한다고 보고되고 있다6). 또한 정션박스 내부 온도가 인버터가 동작되지 않는 상황에서 정션박스의 재질을 녹일 수 있는 온도까지 상승이 되는 연구결과도 보고되었다. 이와 같은 연구결과에 따라 PV 모듈-레벨의 고장진단을 위한 측정요소는 모듈의 전압과 정션박스 내부온도, 모듈 표면온도로 정리될 수 있다.
3. 고장진단센서 내장형 정션박스 및 모니터링 시스템 구현
태양전지 모듈의 고장진단 특성 요소인 전압과 온도를 이용해 진단이 가능하도록 진단센서를 설계 ‧ 구현하였다. 또한 원가 절감을 위해 정션박스 일체형으로 제작하였다. 정션박스는 현장에서 바이패스다이오드 파손, 리본과의 접속부 불량에 따른 파손 및 센서 파손 시 교체가 용이하도록 3단 분리형으로 제작되었다. Fig. 2는 제작된 고장진단센서 및 3단 분리형 정션박스를 나타내고 있다. 고장진단 센서는 LoRaWAN 통신을 적용하였으며, 센서노드와 라우터 간 양방향 통신이 가능하다. 통신 가능거리는 센서의 내부 안테나를 적용하였지만, 약 1.0 km 이내에서 통신 문제점이 발생하지 않았다. Fig. 3은 알고리즘 적용 실험을 위한 실증 시스템과 데이터 기록을 위한 모니터링시스템의 구성도이며, 태양전지 모듈의 용량은 2.6 kW이며, 3 kW급 계통 연계형 인버터에 연결되어 동작한다. 센서로부터 측정된 전압값과 내부온도값은 1분 간격으로 RTU에 데이터를 전송하고, RTU는 수신된 센서 데이터를 데이터로거에 전송하며, 1분 및 5분 평균값으로 저장된다. 또한 데이터로거에서는 서버시스템으로 측정 데이터를 전송하여 실시간 모니터링도 가능하다. Fig. 4는 모듈-레벨의 실시간 고장 진단 화면을 나타내고 있다. 모듈의 전압과 전류값을 실시간으로 화면에 표기하여 상태를 확인할 수 있다.
4. 모듈-레벨의 고장진단 알고리즘
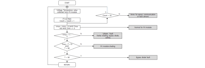
일반적으로 모듈-레벨의 고장을 실시간으로 진단하여 고장유무를 판단하는 것은 옳지 않다. 지형 장애물 또는 구름 등의 영향으로 발생하는 음영의 경우 일시적으로 PV모듈의 전력 생산을 저해하는 고장상태이며 특정시간 이후에는 정상상태가 된다. 음영과 같이 일시적인 PV 모듈 출력 저하 상태는 고장이 아니며, 바이패스다이오드 고장, 또는 지속적인 모듈 출력을 저하시켜 시스템의 손실을 야기하는 상황을 고장상태로 인지하여야 한다. 제작된 모듈내장형 센서의 경우 태양전지모듈의 전력으로 작동하기 때문에 모듈 전체 음영 상태에서는 전력이 공급되지 않아 센서가 작동되지 않는다. 모듈 일부분 또는 전부분이 음영상태이거나 저일사량 상태에서는 센서에 전원이 공급되지 않아서 데이터 수집이 불가능 할 수 있다. 센서로부터 데이터는 1분 간격으로 수집이 되며, 고장진단 알고리즘에서는 10회 이내의 센서 데이터 미수신 및 급격한 변화 데이터 값을 갖는 에러 데이터, 30분 이내의 음영과 같은 상황은 고장 예외 조건으로 처리하였다. 일반적인 모듈의 고장은 전압을 측정하여 진단이 가능하며, 바이패스 다이오드의 고장의 경우 시스템이 동작하지 않는 상황의 열 측정 또는 타모듈과 비교 대비 고장 모듈의 전압 측정 데이터를 통해 진단이 가능하다. 동시 수집된 PV 모듈의 전압과 온도에 대한 최댓값 및 최솟값을 계산하고 각 모듈별 측정값과 비교하여 고장 판단이 가능하다. Fig. 5는 센서로부터 수집된 전압과 온도값을 이용하여 모듈의 고장진단을 판단하는 알고리즘이다. 측정 주기마다 V=0에 대한 Count를 측정하는 이유는 센서의 통신이상 유무 또는 센서 전원 공급 이상을 확인하는 단계이다. 모듈 전체에 음영이 질 경우 바이패스 다이오드가 동작하게 되어 전원 공급 이상으로 통신이 되지 않는 상황 또는 일사량이 낮아 센서의 전원이 꺼져 있는 상황에서는 RTU에서 전압=0, 온도=0으로 처리가 된다. 본 알고리즘에서 적용되지 않은 조건은 정상상태로 가정한 예외조건이다. 제안된 알고리즘에서는 동시 수집된 어레이내의 PV 모듈 전압값 중 최댓값과 각 모듈의 차이가 5 V 이상이 발생되면 음영 또는 기타 고장으로 예측을 하고 나서, 음영모듈인지 바이패스 다이오드 고장인지 확인하기 위하여 각 모듈의 정션박스 내부 온도를 확인하는 단계를 통하여 음영 또는 바이패스 다이오드 고장, 센서 측정값 이상을 판단하는 단계로 알고리즘을 제안하였다. 센서 노드와 데이터 수집용 RTU 간 측정시간 차에 따라서 전압과 전류의 차이가 발생할 수 있으나 고장여부 판단에 영향을 미치지 않는다. 일반적인 상용 태양전지모듈 250 W급(60셀) 이상의 개방 전압은 표준 실험 조건(STC)에서 30 V 이상으로 바이패스 다이오드가 동작될 경우 동작전압의 33% 이상 전압강하가 발생이 되므로 10 V 이내의 적정한 값은 5 V로 설정하였으며, 정상상태 모듈과 음영발생 모듈의 정션박스 내부온도는 10℃ 이상 차이가 발생된다는 참고문헌7) 결과를 인용하여 설정했다. 또한 1년 동안 정션박스 내부 측정온도값이 80℃를 넘지 않는다는 실증 데이터를 값을 근거로 80℃의 정션박스 내부온도는 고장으로 판정하는 알고리즘을 제안하였다.
Fig. 6은 모듈별로 측정되는 전압, 온도값 그리고 알고리즘이 적용된 모듈별 고장진단 화면을 나타내고 있다. 저 일사량 상태와 센서 전원이 공급되지 않을 경우 Check Sensor에 램프가 점등되도록 하여 고장 판단 예외로 처리하였다.
Fig. 7은 여름철과 겨울철 특정일 하루 동안 고장진단 센서로 측정된 정션박스 내부 온도와 모듈의 후면 표면에서 측정된 온도를 비교한 결과이다. 여름철의 경우 정션박스 내부온도와 모듈 표면의 온도차는 일사량 분포가 500 W/m2 이상인 상태에서 약 3℃ 정도였으며, 겨울철에는 약 5℃ 정도였다. Fig. 8은 건물 옥상에 설치된 태양광시스템에서 1년 동안 태양전지모듈 표면온도와 정션박스 내부 온도를 비교한 결과이다. 태양전지모듈 정션박스 내부에서 측정 최고 온도는 8월에 약 70℃까지 상승하였으며, 6월부터 10월까지 최고온도는 60℃ 이상 상승했다. 정션박스 내부온도와 모듈 표면온도를 비교한 결과는 최대 5℃ 이내 온도차가 발생하였다.
5. 결 론
중앙집중식 인버터를 갖는 태양광시스템의 경우 모듈 한 장의 고장이 시스템에 미치는 손실이 크기 때문에 모듈-레벨의 진단기술에 대한 요구가 많아지고 있다. 고장진단센서가 내장된 정션박스의 경우 3단 분리가 가능한 구조를 가지고 있어 유지보수에도 용이할 것이다. 본 논문에서는 모듈-레벨의 PV 시스템 고장진단을 위해 태양전지 모듈의 고장 특성을 파악하고 전압값 및 온도값을 측정하여 고장유무를 판단하는 알고리즘을 제안하였다. 본 논문의 결과는 다음과 같이 정리할 수 있다.
(1) 선행 연구결과를 조사한 결과 모듈-레벨 고장진단 요소는 모듈의 전압과 모듈의 표면온도 2가지 요소로 나타낼 수 있다.
(2) PV 모듈로부터 전원을 인가 받는 무선 센서의 경우 고장상황이 아니지만, 데이터 수신이 불가능한 경우가 생기므로, 고장진단 알고리즘에서 센서 고장 예외상황을 만들어야 한다.
(3) 알고리즘에서 전압의 경우 동일 어레이의 최댓값과 최솟값의 차가 5 V 이상의 경우 고장 판정 예비단계이며, 타 모듈의 전압값과 상대 비교하여 지속적인 전압 차가 발생하면 고장으로 판정한다. 음영발생 모듈이 정상모듈보다 정션박스 내부온도가 일사량이 존재하는 시간대에 약 10℃ 높게 측정된 연구결과를 이용하여 모듈전압이 타 모듈보다 5 V 이상 전압이 낮고 정션박스 내부온도가 10℃ 차가 발생될 경우 음영으로 판정한다. 또한 정션박스 내부 온도가 80℃ 이상이고, 전압 측정값이 타 모듈보다 5 V 이상 낮을 경우 바이패스다이오드 고장으로 판정한다. 내부 설정 온도는 지역적 특성에 맞게 수정될 수 있다.










